Main Functions
支持 IEC 61850 第1版和第2版
可用于任何厂商生产的符合 IEC61850 标准的 IED 装置,支持 IEC 61850 第 1 版和第 2 版
GPU渲染
IEC61850 Client Simulator 在渲染界面时充分利用您的 GPU。这带来流畅的的用户体验,同时使用比以前更少的功率
数据集模型
以层次结构显示对象模型,按标准所定义显示描述文本,协议数据类型和底层MMS类型对照,显示数据更新时间。
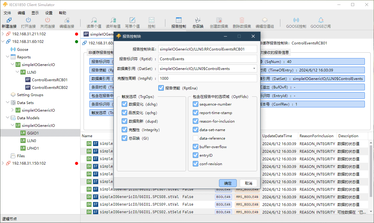
报告控制
支持缓存报告控制块(BRCB)和非缓存报告控制块(URCB),查看报告控制块所引用的数据集,并实时浏览它们的数据变动
定值组控制
支持查看当前已有的定值组,编辑并激活定值组;查看定值组所关联的数据对象和数据属性
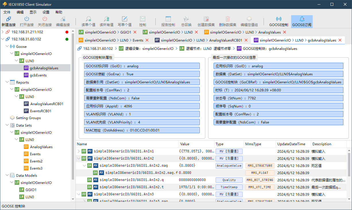
GOOSE
支持查看当前GOOSE控制块的属性;从装置订阅并接收数据,实时查看数据集中数据的变化情况
- 可用于任何厂商生产的符合 IEC61850 标准的 IED 装置。
- 支持 IEC 61850 第 1 版和第 2 版。
- 同时深入分析多个 IED。
- 以层次结构显示对象模型,按标准所定义显示描述文本。
- 完善且人性化的界面设计,带给您流畅的操作体验。
- 支持缓存报告控制块(BRCB)和非缓存报告控制块(URCB),查看报告控制块所引用的数据集,并实时浏览它们的数据变动。
- 快速并方便的配置报告控制块,报告使能、配置触发选项、配置包含在报告中的选项域、设置完整性周期、执行总召唤等。
- 可以方便的查看当前已有的数据集,并且快速新建或编辑数据集。
- 支持查看当前已有的定值组,编辑并切换定值组;查看定值组所关联的数据对象和数据属性。
- 支持文件服务,包括下载、删除文件等操作。
- 支持查看当前GOOSE控制块的属性;从装置订阅并接收数据,实时查看数据集中数据的变化情况。
- 支持连接时用户认证。
Meet the REDISANT Family
Redis Assistant
Redis 可视化管理与监控——适用于字符串、列表、散列、集合、有序集合,轻松管理您的数据。
NoSql Assistant
NoSql Assistant——从单一应用程序中同时连接多种NoSQL数据库,快速轻松地创建、管理和维护数据库。
Garnet Assistant
Garnet Assistant——支持多达18种数据格式,释放缓存的力量,让你的数据管理更得心应手。
ZooKeeper Assistant
ZooKeeper 可视化管理与监控——以树状结构展示节点、监控服务器状态、多种数据格式:JSON、XML、HEX、MessagePack。
Etcd Assistant
Etcd Assistant——便捷高效地操作您的 etcd 集群;支持多种键的视图;管理租约、用户、角色和权限。
Kafka Assistant
Kafka Assistant——管理Broker,Topic,Group、监控服务器状态、支持多种消息格式。
RocketMQ Assistant
RocketMQ 可视化管理与监控——深入了解您的队列、订阅与消费消息,展示消息轨迹以及压力测试。
RabbitMQ Assistant
RabbitMQ 可视化管理与监控——深入了解您的队列、订阅与消费消息,展示完整的消息流图以及压力测试。
Pulsar Assistant
Pulsar Assistant——管理您的租户、名称空间、主题,订阅与消费消息,模拟消息以及压力测试。
HBase Assistant
HBase Assistant——直观和设计完善的图形用户界面,让您轻松应对数据库管理和开发。
MQTT Assistant
MQTT 可视化管理与监控——结构化主题及动态预览,支持各种消息类型,自动解析消息字段并绘制成折线图,让数据变化一目了然。
Modbus 从站模拟器
Modbus 从站模拟器——同时模拟多个从站设备,支持多种通信协议,快速搭建您的测试平台。
Modbus 主站模拟器
Modbus 主站模拟器——同时创建多个连接,监控多个Modbus从站寄存器,快速调试您的从站设备。
IEC104 主站/客户端模拟器
IEC104 主站/客户端模拟器——完整支持IEC104规约,同时创建多个连接,监控多个从站,快速调试您的从站设备。
IEC104 从站/服务端模拟器
IEC104 从站/服务端模拟器——完整支持IEC104规约,同时创建多个连接,模拟多个从站,快速搭建您的测试平台。
IEC61850 客户端模拟器
IEC61850 客户端模拟器——操作 IEC 61850 装置的理想工具,执行多种实用功能,支持 IEC 61850 第 1 版和第 2 版。
IEC61850 服务端模拟器
IEC61850 服务端模拟器——模拟 IEC 61850 装置的理想工具,执行多种实用功能,支持 IEC 61850 第 1 版和第 2 版。
DL/T645 主站模拟器
DL/T645 主站模拟器——操作智能电表的理想测试工具,支持 DL/T645-1997/2007 协议。
DL/T645 从站模拟器
DL/T645 从站模拟器——同时模拟多个从站设备,支持DL/T645-1997/2007协议,快速搭建您的测试平台。
CJ/T188 主站模拟器
CJ/T188 主站模拟器——操作智能水表、燃气表、热量表的理想测试工具,支持 CJ/T188-2004/2018 协议。
CJ/T188 从站模拟器
CJ/T188 从站模拟器——模拟智能水表、燃气表、热量表的理想工具,支持 CJ/T188-2004/2018 协议。
BACnet Explorer
BACnet Explorer——浏览与控制 BACnet 设备的理想工具,执行多种实用功能;内置 BACnet 设备模拟器。
OPCUA 客户端模拟器
OPCUA 客户端模拟器——连接任何 OPC UA 服务器;浏览地址空间、读取和写入数据以及调用方法;监控数据变化和事件以及历史记录,生成信息模型。
HL7 Assistant
HL7 Assistant——一款用于浏览、编辑、验证 HL7 消息以及与 HL7 应用程序交换数据的生产力工具。
JT/T808 终端模拟器
JT808 Terminal Simulator——同时模拟多个终端设备,支持JT/T808-2011/2013/2019协议,快速搭建您的测试平台。
JT/T808 平台模拟器
JT808 Server Simulator——模拟JT808服务端平台,支持JT/T808-2011/2013/2019协议,快速完成终端对接与协议验证。
GB/T32960 终端模拟器
GB32960 Terminal Simulator——同时模拟多个终端设备,支持GB/T32960-2016/2025协议,快速搭建您的测试平台。
COMTRADE Chart
COMTRADE Chart——快速浏览电能质量和示波数据,支持 IEEE Std C37.111-1991/1999/2013 规范。
Redisant Toolbox
超过40种常用的开发工具;原生应用,精心设计,快速、高效;离线使用,尊重您的隐私。
Data Assistant
Data Assistant——为任何开发、测试或演示目的生成大量、异构、真实的数据。
TinyGUI 允许您使用 tinypng.com 的 API 服务轻松优化 JPG 、WebP 和 PNG 图像。并且TinyGUI完全免费且 开源。
世界各地的公司与高校人员正在使用 REDISANT





